Java[tm] Smart Ticket Sample Application 1.2 > Sample Application Design Diagrams

Sample Application Design Diagrams

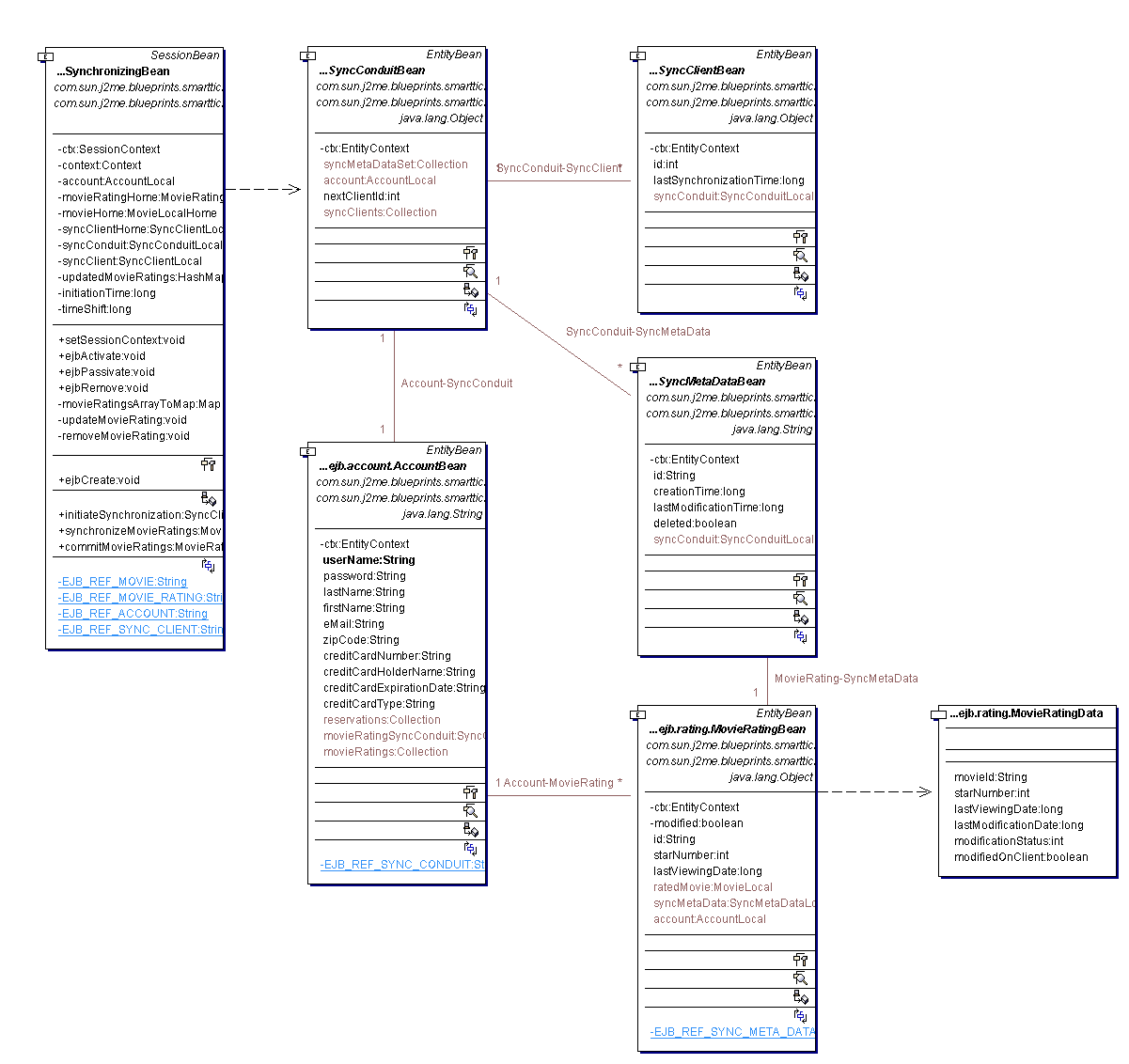
The following UML diagrams describe the most significant parts of the Java Smart Ticket Sample Application design:

Developers wishing to learn more about the design principles behind the Java Smart Ticket Sample Application should visit the Java BluePrints for Wireless Web site.


© 2002, 2003 Sun Microsystems, Inc. All rights reserved.